Sorry für die Frage, aber ich weiß es echt nicht. Was ist eigentlich der Unterschied von BK, BBS und Beruflicher Schule? Es interessiert mich schon lange, aber ich habe nie gefragt...
Unterschied BK, BBS, Berufliche Schule
-
-
Kein Problem! Muss man ja nicht wissen, wenn man an einer völlig anderen Schulform unterrichtet!
Es sind einfach BL-spezifische Bezeichnungen für die Schulen im beruflichen/berufsbildenden Bereich: In NRW sind es "Berufskollegs" (BK), in z. B. NDS und RLP heißt diese Schulform "Berufsbildende Schule(n)" (BBS) und in wieder anderen BL - wie Hessen oder BW - einfach "Berufliche Schulen".

In BW ist allerdings das "Berufskolleg" - neben "Berufsfachschulen", "Beruflichen Gymnasien", der Berufsschule und anderen - ein eigener Bildungsgang innerhalb der Beruflichen Schulen; siehe z. B. hier: Berufliche Schulen - Bildungsplan (bildungsplaene-bw.de)
-
Schwierig. Studiert man "Lehramt an Beruflichen Schulen?" Ein Nachbar von mir ist Gymnasiallehrer und hat lange am Beruflichen Gymnasium unterrichtet. Er hat dann wahrscheinlich anders studiert als jemand auf der Berufsschule. Ein Kusin von mir war mal Dachdecker und ist jetzt Lehrer an einer Berufsschule (Saarland).
-
Berufsschule (Saarland)
Auch im Saarland sind es Berufliche Schulen, wobei dann die Berufsschule eine Schulform der Beruflichen Schulen ist.
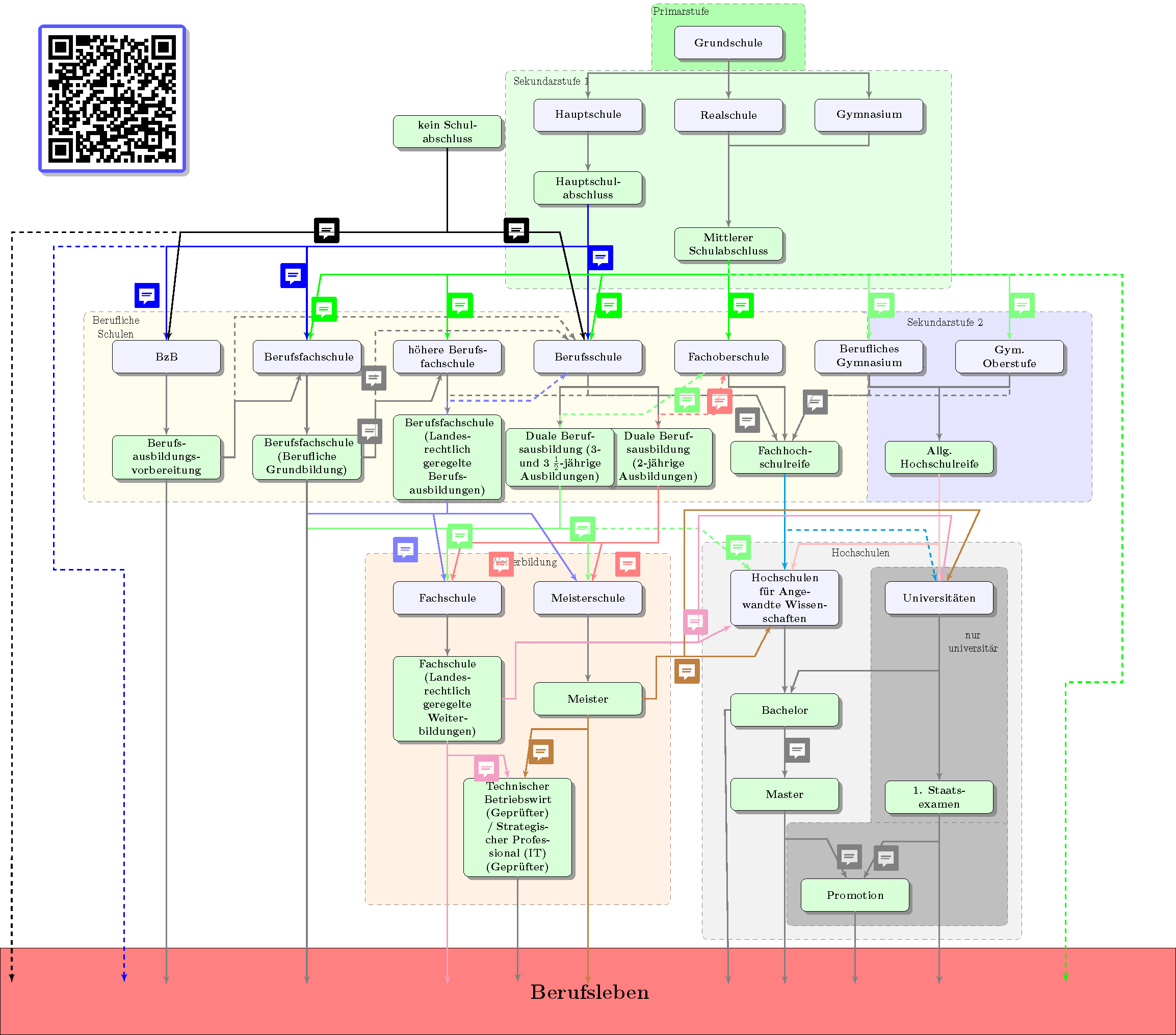
Ich hatte mal ein Flussdiagramm zur Bildungslandschaft in Hessen gemacht (ist auch nicht mehr ganz richtig, denn BzB und die Berufsfachschule wird demnächst von BÜA abgelöst). Das sieht sicherlich in anderen BL etwas anders aus. Gibt aber vielleicht ein besseres Gefühl dafür.
-
Schwierig.
Von den verschiedenen Bezeichnungen her? Es sind doch einfach unterschiedliche Bezeichnungen für ein und dieselbe Schulform. Ähnlich wie die "Grundschule" in Deutschland dasselbe ist wie die "Volksschule" in Österreich.
Studiert man "Lehramt an Beruflichen Schulen?"
Ja, klar gibt es das "Lehramt an Beruflichen Schulen/BBS/BK" als Lehramtsstudium. Ich habe genau das studiert.
Ein Nachbar von mir ist Gymnasiallehrer und hat lange am Beruflichen Gymnasium unterrichtet. Er hat dann wahrscheinlich anders studiert als jemand auf der Berufsschule.
Wenn er "Gymnasiallehrer" ist, hat er ja vermutlich Gymnasiallehramt studiert
. Es gibt aber so einige Gymnasiallehrkräfte, die an berufliche Schulen gehen (keine Planstelle am Gym. nach dem Ref. bekommen; wollen lieber ältere SuS unterrichten;...) . Diese Lehrkräfte können dann aber i. d. R. nur allgemeinbildende Fächer wie Deutsch, Fremdsprachen, Sport usw. unterrichten und nicht im berufsbezogenen Bereich eingesetzt werden.Ein Kusin von mir war mal Dachdecker und ist jetzt Lehrer an einer Berufsschule (Saarland).
Der ist dann vermutlich "Lehrkraft für Fachpraxis" (heißt leider auch in den einzelnen BL teilweise anders). Diese Lehrkräfte sind oftmals Handwerksmeister*innen und werden im fachpraktischen Unterricht in den Werkstätten (oder Küchen usw.) eingesetzt.
Diejenigen, die das Lehramt berufliche Schulen/BBS/BK studiert haben, unterrichten hauptsächlich im fachtheoretischen Unterricht.
Ich habe jetzt leider keine Zeit mehr, noch mehr zu dem Thema zu schreiben; muss unser Abendessen vorbereiten
. Bei Bedarf gerne in den nächsten Tagen Weiteres!Ansonsten: Gib mal eine Frage in die Richtung "Wie wird man Lehrkraft an einer Berufsschule?" o. ä. in die "Suche" ein. Ich bin mir ziemlich sicher, dass wir das Thema hier schon mehrmals hatten.
-
- Offizieller Beitrag
In NRW heißt das Lehramt "Lehramt für Berufskollegs"
ZitatMit dem Berufsziel "Lehramt an Berufskollegs" können Sie später an unterschiedlichen berufsbildenden Schulen unterrichten
In NDS "Lehramt für berufsbildende Schulen"
ZitatZunächst ist der Bachelorstudiengang "Berufliche Bildung" zu absolvieren. Daran kann der Masterstudiengang "Lehramt an berufsbildenden Schulen" angeschlossen werden,
Aus meiner Uni (RLP), die eigentlich nur Gym-Lehramt angeboten hat, kenne ich aber auch "Wirtschaftspädagogik"
Ich glaube aber, dass es wirklich eine Besonderheit des BBS-Lehramts mit Wirtschaft, wo die Leute eine Doppelqualifikation erhalten (Diplom und Lehramt, zumindest damals. Diplom Wirtschaft und Diplom Handelslehrer) -
Auch im Saarland sind es Berufliche Schulen, wobei dann die Berufsschule eine Schulform der Beruflichen Schulen ist.
Ich hatte mal ein Flussdiagramm zur Bildungslandschaft in Hessen gemacht. Das sieht sicherlich in anderen BL etwas anders aus. Gibt aber vielleicht ein besseres Gefühl dafür.
Also ist "Berufliche Schulen" ein Oberbegriff für z. B. Berufsschule, Berufliches Gymnasium usw.
-
Also ist "Berufliche Schulen" ein Oberbegriff für z. B. Berufsschule, Berufliches Gymnasium usw.
Genau. Wie Gesamtschulen ja auch mehrere Schulformen beherbergen können.
-
Der Bachelorstudiengang wird sogar an den einzelnen Unis in NDS unterschiedlich genannt
. Das zweite Zitat oben von chilipaprika stammt von der Uni Osnabrück. Die Uni Oldenburg spricht von einem "Zwei-Fach-Bachelor" (in WiWi und einem Unterrichtsfach wie Deutsch,...) : uni-oldenburg-lehramt-berufsbildende-schulen-babs-med.pdf (uol.de) . Die Uni Hannover bezeichnet es im technischen Bereich als "Technical Education": Gesamtübersicht – Leibniz Universität Hannover (uni-hannover.de) -
Aus meiner Uni (RLP), die eigentlich nur Gym-Lehramt angeboten hat, kenne ich aber auch "Wirtschaftspädagogik"
Ich glaube aber, dass es wirklich eine Besonderheit des BBS-Lehramts mit Wirtschaft, wo die Leute eine Doppelqualifikation erhalten (Diplom und Lehramt, zumindest damals. Diplom Wirtschaft und Diplom Handelslehrer)An meiner Uni (Oldenburg) gibt es noch immer die "Berufs- und Wirtschaftspädagogik", in der die Studierenden des Lehramts BBS eben ihre Pädagogik-Veranstaltungen belegen müssen
. Ich habe damals zwar neben dem Zweiten Staatsexamen auch den Titel "Dipl. Handelslehrerin" verliehen bekommen, aber ein Diplom in WiWi habe ich nicht! -
"Dipl. Handelslehrerin"
Dipl. Handelslehrer bzw. Dipl. Gebewerbelehrer hatten wir früher auch.
-
- Offizieller Beitrag
Hättest du ihn für 1-2 Veranstaltungen mehr haben können (und ich verwechsle das)?
Oder: ist ein "Dipl-Handelslehrer" in der freien Welt so viel wert wie ein Dipl-WiWi?
Ich habe vage Erinnerungen. Die Gruppe war wirklich eine Handvoll. In Französisch war eine Studentin dabei, sie musste ganze 17 SWS im Fach machen, es machen nur 5 Kurse mit Schein oder so (ich hatte zum selben Zeitpunkt 12 im Grundstudium, 5-6 im Hauptstudium). Für die Abschlussprüfung hatte sie nicht mal genug Themen, ich habe sie damals gecoacht.
Und ein Bekannter von mir hatte es mir grob erklärt, weil sie sich im Prinzip auch nicht voll als Lehrämtler*innen verstanden, sondern halb halb (Die Fachschaft Lehramt wurde damals genau da gegründet und wir haben sie ein bisschen übersehen, er fand es voll okay. Ich spreche aber von einer Zeit, wo eine Fachschaft Lehramt auch voll das Novum war, weil wir eben - Ich wiederhole, Gymnasialuni - nur "nebenbei" liefen und keine*r sich für uns wirklich interessierte. Aber für die Wiwis vermutlich noch deutlich weniger
Das Studium gibt es noch, es ist jetzt ein polyvalenter Bachelor, wo man danach wählt, ob rein WiWi oder Lehramt. Vermutlich machen die meisten weiterhin eine Doppelquali, weil es sehr eng aussieht (ist aber glaube ich wirklich eine Wirtschaft-Besonderheit und nicht generell BBS) -
Hättest du ihn für 1-2 Veranstaltungen mehr haben können (und ich verwechsle das)?
Oder: ist ein "Dipl-Handelslehrer" in der freien Welt so viel wert wie ein Dipl-WiWi?Die erste Frage verstehe ich gerade nicht. Was meinst du mit "ihn"? Wir brauchten keine zusätzlichen Veranstaltungen zu belegen, um den Titel "Dipl-Hdl." zu erreichen.
Zur zweiten Frage: Keine Ahnung! Wir haben halt die Diplom-Urkunde für den "Dipl-Hdl." damals mit in die Hand gedrückt bekommen, aber ich glaube nicht, dass die meine Mitstudis überhaupt irgendwie interessiert und in irgendeiner Form "genützt" hat. Ich habe sie in die Ecke gepackt und nie wieder gebraucht. Mit diesem Diplom als "Handelslehrer*in" konnte man m. E. nichts anfangen (mit dem Diplom in WiWi natürlich schon; das war aber ja auch ein anderer Studiengang als unser Lehramtsstudium). Die Verleihung dieses zusätzlichen Diplomtitels wurde meines Wissens auch noch vor Umstellung auf Bachelor-Master-Studium wieder abgeschafft, so dass es im Endeffekt nur ein paar Jahrgänge gab, die überhaupt diesen Titel nach erfolgreichem Abschluss des Lehramt BBS-Studiums verliehen bekamen.
-
- Offizieller Beitrag
Die erste Frage verstehe ich gerade nicht. Was meinst du mit "ihn"?
den Diplom

Sorry. (natürlich habe ich im Kopf den Abschluss gehabt, aber - das hatten wir leider hier des Öfteren - ich denke schneller als ich tippe und spreche, ist ein Problem.
Zusätzlich zu meinem generellen "Genus-Problem" aber bei den zwei Wörtern (Diplom und Abschluss) lege ich meine Hand ins Feuer, dass es DIESMAL nicht daran liegt
-
Auch im Saarland sind es Berufliche Schulen, wobei dann die Berufsschule eine Schulform der Beruflichen Schulen ist.
Ich hatte mal ein Flussdiagramm zur Bildungslandschaft in Hessen gemacht (ist auch nicht mehr ganz richtig, denn BzB und die Berufsfachschule wird demnächst von BÜA abgelöst). Das sieht sicherlich in anderen BL etwas anders aus. Gibt aber vielleicht ein besseres Gefühl dafür.
Eine Zulassung zur Promotion geht u.U. auch nur mit Bachelor (sog. fast-track Promotion).
-
Sorry für die Frage, aber ich weiß es echt nicht. Was ist eigentlich der Unterschied von BK, BBS und Beruflicher Schule? Es interessiert mich schon lange, aber ich habe nie gefragt...
Keine Ahnung, ob deine Frage auch in diese Richtung hier geht:
Oberbegriff ist also "Berufliche Schule", oder wie bei mir in Rheinland-Pfalz oder im Saarland "Berufsbildende Schule".
Die wichtigste Untergruppe der BBS ist die "Berufsschule". Da sind die Schüler zu 2/3 ihrer Zeit im Ausbildungsbetrieb, und nur zu 1/3 in der Berufsschule. Verdienen schon Geld, haben gute Übernahmechancen. Bei uns waren das z.B. Chemielaboranten, die in der BASF Ausbildungsvertrag hatten, 3 Jahre insgesamt.
Eine andere Untergruppe der BBS ist z.B. die hBF, höhere Berufsfachschule. Bei uns war das die Ausbildung zum CTA, chemisch technischer Assistent. Die Schüler machen das oft, weil sie keinen Ausbildungsplatz (mit dem monatlichen Verdienst) gefunden haben, und machen aus der Not heraus diese rein schulische Ausbildung. 2 Jahre. Sie sind also zu 100% in der Schule. Keine monatliche Kohle, höchstens BaFög, und nach den 2 Jahren das große Bangen, ob man etwas findet. Chemielaborant und CTA, beides an der BBS, das eine Berufsschule plus Betrieb, das andere "nur" Schule. Die Welt an der BBS ist ziemlich komplex, ich hatte da auch nur Durchblick in den Formen, in denen ich selbst drin war. -
Eine Zulassung zur Promotion geht u.U. auch nur mit Bachelor (sog. fast-track Promotion).
Ist richtig. Könnte man noch gestrichelt dazu machen.
-
Sorry für die Frage, aber ich weiß es echt nicht. Was ist eigentlich der Unterschied von BK, BBS und Beruflicher Schule? Es interessiert mich schon lange, aber ich habe nie gefragt...
Noch was hilfreiches vielleicht: Wenn mich jemand fragt, wo ich gearbeitet habe, sage ich immer "Berufsschule". Statt "Berufsbildende Schule". Denn im Volksmund ist "Berufsschule" immer noch das Wort für diese Welt, auch wenn es offiziell nur der Unterbegriff für die Schulform mit der dualen Ausbildung ist.
-
Ernsthaft? Finde ich ganz schön traurig, muss ich sagen. Auch wenn der "Volksmund" gern von "Berufsschule" spricht, finde ich, es ist an uns, dem entgegenzuwirken, die in unserem Bundesland übliche Bezeichnung für diese Schulform zu verwenden und eben zu erläutern, dass die "Berufsschule" nur einen Teil der Beruflichen Schulen/BBS/BK ausmachen.
Alle mir bekannten BBS-Lehrkräfte und ich sagen selbstverständlich, dass wir an einer "Berufsbildenden Schule" arbeiten.
BTW: Du bist gar nicht mehr aktiv im Schuldienst oder wie darf man deine in der Vergangenheitsform formulierten Beiträge verstehen?
-
Noch was hilfreiches vielleicht: Wenn mich jemand fragt, wo ich gearbeitet habe, sage ich immer "Berufsschule". Statt "Berufsbildende Schule". Denn im Volksmund ist "Berufsschule" immer noch das Wort für diese Welt, auch wenn es offiziell nur der Unterbegriff für die Schulform mit der dualen Ausbildung ist.
von meinen aktuell 21 Stunden Unterricht liegen bei mir lediglich 3 in der Berufsschule (Anlage A), dazu noch Anlage C (Berufsfachschule) und Anlage D (Berufliches Gymnasium) und Anlage E (Fachschule) - da würde ich mir selbst nicht gerecht werden.
Aber ja es gibt auch Kollegen, die nur in der Anlage A unterwegs sind, aber die wenigsten.
-
Werbung